MacBook m3 安装comfyui ,出图错误及解决办法

发布于 2024-04-06  2921 次阅读


MacBook m3 安装comfyui ,出图错误及解决办法
第一步,安装步骤:按照官方要求:
克隆项目:
GitHub - comfyanonymous/ComfyUI: The most powerful and modular stable diffusion GUI, api and backend with a graph/nodes interface.

进入项目目录:cd ComfyUI
按照依赖:pip install -r requirements.txt
下载模型:使用模型为v2-1_768-ema-pruned.safetensors
模型下载地址为拥抱脸社区,需要科学上网:https://huggingface.co/stabilityai/stable-diffusion-2-1/resolve/main/v2-1_768-ema-pruned.safetensors?download=true
移动模型到模型目录:models/checkpoints
运行:python main.py
按照提示打开地址:To see the GUI go to: http://127.0.0.1:8188
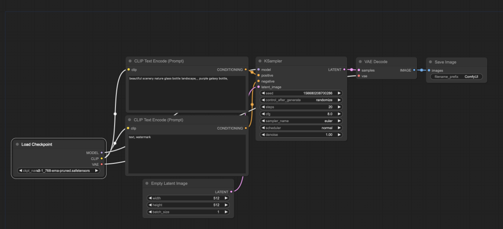
界面如下:

选择刚才下载的模型:


运行生成:

发现生成的图像为土黄色或者纯蓝色:

问题说明:因为我们在默认执行python main.py。 命令的时候,程序调用的是GPU 来运行,目前mac os 14.4 的版本有不兼容的情况,

解决办法:使用CPU 运行,修改命令为 python main.py --cpu 即可解决问题。

运行正常的界面:

生成的原图;

————————————————

                        版权声明:本文为博主原创文章,遵循 CC 4.0 BY-SA 版权协议,转载请附上原文出处链接和本声明。

原文链接:https://blog.csdn.net/qq_44170358/article/details/137424695


一沙一世界,一花一天堂。君掌盛无边,刹那成永恒。